Motion Analysis by Monitor
The following describes how to use Epson RC+ to check the operation results of a force guide sequence.
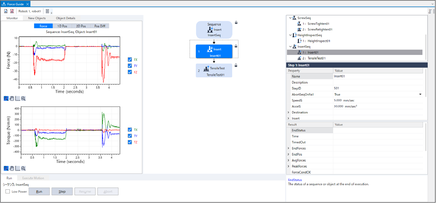
- Open the [Force Guide] window.
- Click the sequence flow of [InsertSeq].
- Select the [Monitor] tab.
Select the [Force] tab. Force and position during the [InsertSeq] sequence execution are displayed in the graph.

- Click the object flows of [Step1] to display the force and the position during the execution of the selected force guide object.

- Click the sequence flow of [InsertSeq].
Select the [Monitor] tab. Select the [1D Pos] tab.
Graph for analysis is displayed. (horizontal axis: Time, vertical axis: Position)

- Select the [2D Pos] tab.
Graph for analysis is displayed. (horizontal axis, vertical axis: Position)

- Select the [Pos Diff] tab.
Record shifts by force control as relative position changes. It is different from the graph on the [1D Pos] tab.

- Change the unit of the graph and check the changes of force or positions.
- While watching the monitor shown in this tutorial, check the motion results.
As shown by the red arrow, you can see that the insertion is completed by moving while following the direction other than the insertion direction.

If it is not inserted correctly, the settings may not be correct.
Refer to the following and check the procedures of the tutorial.- Whether a insertion direction is correct
- Whether the start point is largely moved from a hole
- Whether the settings of the approach distance and the insertion length are correct