ツールとハンド設定の確認
ツール設定の方法を説明します。
ネジ締めシーケンスでは、実際のネジ締めの方向と、現在のツール設定の対応を意識する必要があります。
ノギスなどを使用して、J6フランジ面から、電動ドライバーの先端までのX, Y, Zの距離を測定します。
[コマンドウィンドウ]で下記を実行します。
“LengthX, LengthY, LengthZ”は、手順(1) で測定した値を入力してください。> Tlset 1,XY(LengthX,LengthY,LengthZ,0,0,0)Epson RC+ メニュー-[ツール]-[Simulator]を選択します。
[シミュレーター]ウィンドウが表示されます。オブジェクトツリー-[マニピュレーター名]-[Tool]を選択します。
“No.1”-[表示]チェックボックスをチェックします。
[シミュレーター]ウィンドウの表示と、実際のロボットと比較し、ツール設定が合っていることを確認します。

[シミュレーター]ウィンドウの表示から、ツールの+Z方向に対してネジ締めすることが分かりました。
ハンド設定の方法を説明します。
実際に使用する電動ドライバーの、ドライバー正回転と逆回転をコントローラーI/Oの出力ビットに、ネジ締め完了信号をコントローラーI/Oの入力ビットに割り当ててください。
- Epson RC+メニュー-[ツール]-[ロボットマネージャー]をクリックします。[ロボットマネージャー]ダイアログが表示されます。
- [ハンド設定]を選択し、パネルを表示します。

- “Hand 1”をチェックし、[設定]ボタンをクリックします。
ハンド1の設定画面が開きます。 - [このハンドを使用する]のチェックボックスをチェックし、以下の項目を変更します。
項目設定値説明
ラベル driver1 任意のラベル名を入力してください。 シリーズ Screwdrivers 使用するハンドの種類は電動ドライバーを選択してください。 Hand_On Start_コントローラーのI/Oビット ドライバー
正回転ビット
ドライバー正回転用に割り当てた出力ビットを指定してください。 Start_I/O状態 On ドライバーが正回転するときの、ドライバー正回転ビットの状態です。 Complete_コントローラーのI/Oビット ネジ締め完了
ビット
ネジ締め完了信号用に割り当てた入力ビットを指定してください。 Complete_I/O状態 On ドライバーがトルクアップするときの、ネジ締め完了ビットの状態です。 Hand_Off Start_コントローラーのI/Oビット ドライバー
逆回転ビット
ドライバー逆回転用に割り当てた出力ビットを指定してください。 Start_I/O状態 On ドライバーが逆回転するときの、ドライバー逆回転ビットの状態です。 
- [適用]ボタンをクリックして設定を保存し、[閉じる]ボタンをクリックしてハンド1の設定画面を閉じます。
位置の教示
ネジ締めシーケンスの、シーケンス開始位置を教示する方法を説明します。
- Epson RC+メニュー-[ツール]-[ロボットマネージャー]をクリックします。
[ロボットマネージャー]ダイアログが表示されます。 - [ジョグ&ティーチ]を選択し、パネルを表示します。
- [Tool]で“1”を選択します。

- 電動ドライバーに、ネジを吸着します。
- ジョグボタンを使用して、下記の位置にロボットを移動させます。
- XY方向 : ネジの先端がネジ穴のテーパー部分より内側
- Z方向 : ネジの先端がネジ穴の1mm程度上空
- Epson RC+メニュー-[ツール]-[フォースモニター]をクリックします。[フォースモニター]ダイアログが表示されます。

- [ジョグ移動距離]-[小(S)]ボタンを選択します。
何回かジョグボタンをクリックし、ロボットを -Z方向に動かし、ネジの先端がネジ穴に接触するまで移動します。
対象物に接触したとき、力センサーの出力値が変化します。ジョグ移動のタイミングに合わせたモニター値の変動を確認してください。

- [ジョグ移動距離]-[中(M)]ボタンを選択します。
ネジが非接触状態となるよう、ジョグボタンを2回クリックして、+Z方向に2mmロボットを動かします。
この位置が、シーケンス開始位置、かつ力覚センサーのリセットを行う位置となります。 - [ポイント]で“P1”を選択します。
- [ポイントラベル]に、“ScrewStart”を入力します。[OK]ボタンをクリックします。
Epson RC+メニュー-[ファイル]-[全てのファイルを保存]をクリックします。ファイルが保存されます。
シーケンスウィザード
専用フォースガイドシーケンスのネジ締めシーケンスを作成する方法を説明します。
[新規シーケンス名前の入力]に、“ScrewSeq”と入力します。[次へ]ボタンをクリックします。

[Step 2: シーケンスタイプの選択]ダイアログが表示されます。
[専用シーケンス]を選択します。
[次へ]ボタンをクリックします。

[Step 3: 専用シーケンスの選択]ダイアログが表示されます。
[ネジ締め]を選択します。
[次へ]ボタンをクリックします。

[Step 4: ドライバーとネジの設定]ダイアログが表示されます。下表のプロパティーを変更します。[次へ]ボタンをクリックします。
項目設定値説明ロボットハンド 1 このシーケンスで使用するハンド設定番号を指定します。
ハンド設定を行った番号には、ハンド番号の後にラベル名が表示されます。
ドライバー回転速度 247 電動ドライバーの回転速度を設定します。
お客様が用意した電動ドライバーの回転速度を設定してください。
ネジ長 5 ネジの長さを設定します。
お客様が用意したネジのネジ長を設定してください。
ネジのリード長 0.4 ネジのリード長を設定します。
お客様が用意したネジのリード長を設定してください。
[Step 5: 使用するツール番号の選択]ダイアログが表示されます。下表のプロパティーを変更します。[次へ]ボタンをクリックします。
項目設定値説明Tool 1 このシーケンスで使用するツール番号を指定します。 [Step 6: ツールオフセットの設定]ダイアログが表示されます。
ツールオフセットを設定します、初期値のまま変更の必要はありません。
[次へ]ボタンをクリックします。

[Step 7: ネジ締め方向の設定]ダイアログが表示されます。
ネジ締め方向はツール座標系で+Fz方向なので、初期値のまま変更の必要はありません。
[次へ]ボタンをクリックします。

[ネジ締め直し動作の選択]ダイアログが表示されます。
ネジ締め直し動作を有効にするかどうか設定します。ネジ締め直し動作を行わないので、初期値のまま変更の必要はありません。[次へ]ボタンをクリックします。

[Step 9: ネジ締め作業のアプローチ距離の設定]ダイアログが表示されます。
下表のプロパティーを変更します。
[次へ]ボタンをクリックします。
項目設定値説明アプローチ距離 2 ネジの先端からネジ穴上面までの距離を設定します。
2mmとします。
[Step 10: ネジ締めに必要な押付け力の設定]ダイアログが表示されます。
[ネジの大きさから選択する]を選択します。
下表のプロパティーを変更します。
[次へ]ボタンをクリックします。
項目設定値説明ネジの大きさ 中間(M3) ネジの大きさから、押付け力を設定します。
中間 (M3)を選択した場合の押付け力は
-4Nになります。
[Step 11: ネジの衝撃検知力の設定]ダイアログが表示されます。
下表のプロパティーを変更します。
[次へ]ボタンをクリックします。
項目設定値説明ネジ衝突検知力 -20 ネジがネジ穴以外に接触して、衝突したと判定する力を設定します。ネジの押付け力より十分大きく設定してください。
-20Nとします。
お客様のワークが許容する値を設定してください。
[完了]ダイアログが表示されます。
[完了]ボタンをクリックします。

[ScrewSeq]シーケンスが作成されていることを確認します。

設定の確認
シミュレーターを使用して、ネジ締め方向などの設定が正しいか確認する方法を説明します。
- Epson RC+メニュー-[ツール]-[Simulator]をクリックします。
[シミュレーター]ウィンドウが表示されます。 - オブジェクトツリー-[Tool]をクリックします。
“No.1”-[表示]チェックボックスをチェックします。“ツール1”の矢印が表示されます。 - オブジェクトツリー-[Force]-[Force Guide]-[ScrewSeq]をクリックします。
“ScrewTighten01”-[表示]チェックボックスをチェックします。

- 黄色い矢印が表示されている方向が、ネジ締め方向であることを確認してください。
フォースガイダンス機能による実行
作成したネジ締めシーケンスを、Epson RC+で実行する方法を説明します。
- [Force Guide]ウィンドウを表示します。
- [ジョグ]タブを選択します。
- [POWER HIGH]ボタンをクリックします。
ワークを破損する可能性がある場合は、ローパワーモードで動作させてください。 - [実行]ボタンをクリックします。
コンパイルが実行され、ロボットコントローラーにプログラムが送信されます。
設定に誤りがある場合、エラーが発生します。これまでの設定内容を再確認し、エラーメッセージにしたがってパラメーターを修正してください。 - 作業が正しく終了すると、フローチャート左上に “
”が表示され、ネジ締めが完了した状態となります。


非接触状態に戻る
ネジ締めシーケンス完了後、ロボットとワークとの間にかかる力は継続しています。ロボットやエンドエフェクターなどの故障や破損を防ぐため、作業後は、速やかに力が掛らない状態にする必要があります。対象物に力が加わっていないことが明らかな場合は、この手順を省略できます。
非接触状態にする手順は、以下の方法があります。
- Epson RC+メニュー-[ツール]-[ロボットマネージャー]-[ジョグ&ティーチ]パネル-[ジョグ]グループで、ジョグ動作を手動で行い、ロボットを対象物から離す
- Epson RC+メニュー-[ツール]-[ロボットマネージャー]-[ジョグ&ティーチ]パネル-[動作命令実行]タブを操作して、ロボットを対象物から離す
- Move命令を[コマンドウィンドウ]で実行して、ロボットを対象物から離す
- SPEL関数オブジェクトを、ネジ締めオブジェクトの後に追加し、フォースガイドシーケンスの最後で自動的にロボットを対象物から離す
本項では、[ロボットマネージャー]-[ジョグ&ティーチ]-[動作命令実行]タブの操作で、非接触状態にする方法を説明します。
- [ロボットマネージャー]を表示します。
- [ジョグ&ティーチ]タブを選択します。
- [動作命令実行]タブを選択します。
- [動作コマンド]で“Move”を選択します。
- [目標位置]で“P1”を選択します。
- [実行]ボタンをクリックします。
ロボットは、開始位置 “P1” に移動します。これで、非接触状態となりました。
モニターによる動作分析
フォースガイドシーケンスの動作結果をEpson RC+で確認する方法を説明します。
- [Force Guide]ウィンドウを表示します。
- [ScrewSeq]のシーケンスフローをクリックします。
- [モニター]タブを選択します。[力]タブを選択します。
グラフに、[ScrewSeq]シーケンスを実行している間の力や、位置が表示されます。

- [1D位置]タブを選択します。
解析用のグラフが表示されます。(横軸: 時間, 縦軸: 位置)
位置Zのグラフを見ると、CurZ (現在の位置)が、約7mm下がっています。これは、アプローチ距離2mmとねじ長5mm分、ねじの挿入方向に進んでいることを示しています。

- [2D位置]タブを選択します。
解析用のグラフが表示されます。 (縦軸, 横軸: 位置)
[1D位置]タブで確認したことを、各平面に投影したグラフとして確認できます。
縦軸と横軸のスケールの違いに注意して確認してください。

- [位置差分]タブを選択します。
力制御によるシフト分を相対的な位置変化として記録しています。
[1D位置]タブのグラフとは、異なります。

- グラフの表示単位などを変更し、力や位置の変化の状態を確認してみましょう。
正しくネジ締めされなかった場合、設定が間違っている可能性があります。下記を参考に、本チュートリアルの手順を再度確認してください。
- 押付力の向きは正しいか
- 開始位置が穴から大きくずれていないか
- アプローチ距離の設定が正しいか
- ドライバー回転速度と、ネジ長とリード長の設定が正しいか
発展課題
次の操作を実際に行ってみましょう。
ネジ締めシーケンスの位置の終了条件は、 “ネジ締めオブジェクト開始からの位置が「アプローチ距離+ネジ長±1mm」の内にいるか” がデフォルト設定です。
この条件ではネジ締め途中でネジが噛んでしまい、正しくネジ締めされていないにもかかわらず、ネジ締めが成功したと判定されてしまう可能性があります。
対策として、位置の終了条件をきつくして、終了条件を満たさなかった場合にネジを一度緩めて再度締める動作を追加します。
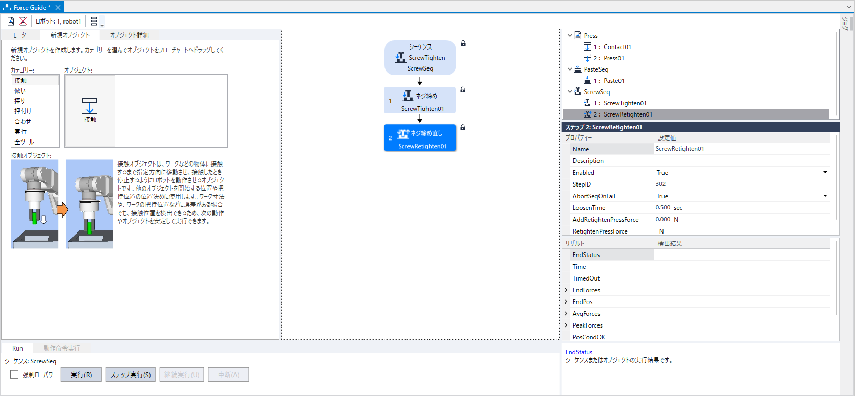
下記のように[ScrewTighten01]プロパティーを変更します。
項目設定値説明DistCheckTol 0.1 動作開始位置から移動した距離の成功条件となる範囲を指定します。
成功条件の範囲を“アプローチ距離+ネジ長±0.1mm”とします。
フローチャートの[シーケンスScrewTighten]を右クリックし、[シーケンスウィザード]をクリックします。
ネジ締めシーケンスウィザードが表示されます。

設定を変更せずに、[ネジ締め直し動作の選択]ダイアログが表示されるまで[次へ]ボタンをクリックします。[ネジ締め直し作業有効]チェックボックスをチェックします。

[ネジ締め直し作業の設定]ダイアログが表示されるまで[次へ]ボタンをクリックします。
下表のプロパティーを変更します。
[次へ]ボタンをクリックします。
項目設定値説明ネジを緩める時間 0.5 ネジを緩める時間を設定します。
0.5secとします。
ネジ締め直し追加力 0 ネジを締め直すときに追加する押付け力を設定します。
0 Nとします。
[Step10: 変更一覧]ダイアログが表示されます。
[完了]ボタンをクリックします。

[ScrewRetighten01]オブジェクトが追加されていることを確認します。

作成したシーケンスを実行してみましょう。
これで、ネジ締めシーケンスのチュートリアルを終わります。